Sample Applications
I have created a number of Sample Applications using the Kajabity Tools classes as a way to illustrate how they can be used.
The source code for all of these sample application is available in GitHub at:
https://github.com/Kajabity/Kajabity-Tools/tree/master/Samples
CsvEditor
This application allows you to create, open and save CSV (Comma Separated Values) files – though there isn't actually an Edit feature yet! The file simply displays the contents of the file loaded in a ListView .
The project was created using a Windows Forms template in Visual Studio, with the MainForm class renamed to CsvEditorForm and extending SDIForm . New CsvDocument and CsvDocumentManager were added extending the Document and DocumentManager classes respectively.
This particular example adds some simple error handling to the File/Open method to catch either parser or general exceptions and display a message. See CsvEditorForm.openToolStripMenuItem_Click() .
The code is available on GitHub at:
https://github.com/Kajabity/Kajabity-Tools/tree/master/Samples/CsvEditor
Some useful example CSV files can be found in the Kajabity Tools.Test project:
https://github.com/Kajabity/Kajabity-Tools/tree/master/Kajabity Tools.Test/Test Data/Csv
JavaPropertiesEditor
This application illustrates the use of the Forms classes along with creating simple Java Properties Document classes. In this instance the JavaProperties class handles its own Load and Save processes and these are used by the JavaPropertiesDocumentManager class.
Again, this project was created using a Windows Forms template in Visual Studio, with the MainForm class changed to extend SDIForm . New JavaPropertiesDocument and JavaPropertiesDocumentManager were added extending the Document and DocumentManager classes respectively.
The code is available on GitHub at:
https://github.com/Kajabity/Kajabity-Tools/tree/master/Samples/JavaPropertiesEditor
Some useful example Java .properties files can be found in the Kajabity Tools.Test project:
https://github.com/Kajabity/Kajabity-Tools/tree/master/Kajabity Tools.Test/Test Data/Java
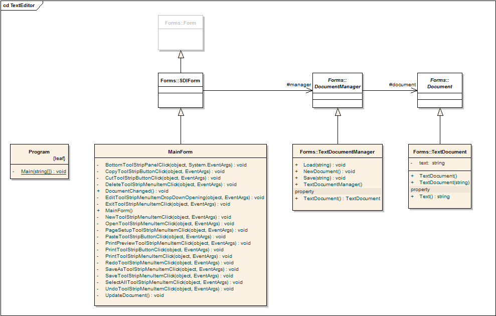
TextEditor
This application makes use of the TextDocument and TextDocumentManager classes included with Kajabity Tools to create a very simple Text editor application.
This project was created using a Windows Forms template in Visual Studio, with the MainForm class changed to extend SDIForm, this time using TextDocumentManager.
The code is available on GitHub at:
https://github.com/Kajabity/Kajabity-Tools/tree/master/Samples/TextEditor
HexViewer
This sample is the beginnings of a handy little utility and shows the use of the classes for loading the most basic file type of all, binary.
Use it to open and view the contents of a file as a series of hexadecimal bytes – best to select “All files (*.*)” rather than accept the default of “*.dat” files. As it stands, the application does nothing when Save or Save as are clicked. It tends to be sluggish on large files.
The code is available on GitHub at:
https://github.com/Kajabity/Kajabity-Tools/tree/master/Samples/HexViewer
